目 录
1. 软件安装
2. 驱动安装
3. 证书激活
4. 软件使用
4.1. Hardware通道选择与配置
4.1.1. 通道数设置
4.1.2. 通道映射
4.1.3. 采样点/波特率/滤波设置
4.2. Analysis数据分析
4.2.1. 报文观测
4.2.2. 信号可视化
4.2.3. 添加DBC
4.3. Simulation仿真发送
4.3.1. 仿真设置
4.3.2. 报文生成/发送
4.4. Diagnostics诊断协议相关
4.4.1. 协议设置
4.4.2. 诊断子服务
4.4.3. 查看DTC详情
5. 常用功能串讲
5.1. 基于模板新建工程
5.2. 加载DBC协议读取总线数据
5.3. ID发送
5.4. 数据保存
5.5. 信号绘图分析
5.6. 在线数据回放
5.7. 离线数据回放
软件安装
CANoe10.0.zip
安装时需输入license信息
驱动安装
CANOE驱动
我们目前用的硬件有VN1640A(4通道)、VN1630(双通道)两种,选择对应驱动、安装即可。

证书激活
如在连接CANOE硬件的情况下打开软件仍然出现如下弹窗,请考虑是license过期引起的。

此时请打开Vector License Client,进行重新激活即可。

软件使用
CANOE软件界面与主菜单如下图所示,我们比较常用的几个分页为:
Analysis / Simulation / Diagnostics / Hardware

Hardware通道选择与配置

通道数设置
切换页面到Hardware分页,点击“Channel Usage”根据所使用的CANOE硬件及自己需求设置使能的通道数。

通道映射
在当前分页下,选择“Channel Mapping”绑定CANOE的物理通道与软件内Channel(通道)的对应关系,这一块比较绕。举个栗子:

使用Channel Mapping可以将任意物理通道映射到软件通道上去,提高了CANOE的灵活性。
采样点/波特率/滤波设置
在当前分页下,选择“Network Hardware”,进行采样点与波特率、滤波设置:

点击采样点位置右侧的”…”可以进行详细的采样点设置,如上图右。
通过上面3步操作,就将CANOE的基本硬件环境配置好了,打通硬件配置就意味着CANOE对数据的接收/发送就没问题了,接下来的操作就是对数据进行处理了。
Analysis数据分析

要获取数据、分析数据之前必须开始数据采集:

报文观测
保持在Analysis分页下,点击Trace菜单,Trace下显示的即是从总线上获取/发送到总线上的数据。在Trace窗口的标题栏(Time/Chn/Name/Event…)右上角有个灰色/黄色的小漏斗,其为内容筛选功能,激活对应筛选即显示为黄色小漏斗,不激活则为灰色。

在Trace窗口点击鼠标右键,在出现的”Import/Export”中即可导入/导出CAN数据。当需要查看别人录的Log时,使用Import导入.blf/.asc文件即可观看数据,当想要保存自己录的数据时,就Export导出数据。

信号可视化
保持在Analysis分页下,点击Graphics菜单,进入图形化界面。

在Graphics界面左侧,信号列表栏中点击鼠标右键”Add Signals”选择信号即可。

如果”Add Signals”后在Symbol Selection中并没有信号,请先添加DBC。步骤如下:
Simulation/Simulation Setup

添加DBC


Simulation仿真发送

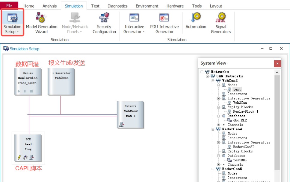
在Simulation分页下,点击Simulation Setup菜单进入仿真设置,如下图:
仿真设置

在Simulation Setup页面点击鼠标邮件,SystemView即可显示网络结构树,在该树下可以添加DBC等。

报文生成/发送
保持在Simulation分页下,在3.3.1操作中创建了CAN IG之后,点击Interactive Generator菜单,在弹出的IG界面输入数据发送的周期/信号名/发送方式/ID/CAN格式…然后点击Send,即可发送报文,此时可以在Trace中观测到发送出的数据(Trace界面的打开参考上文介绍)。


Diagnostics诊断协议相关

Diagnostics分页中的功能主要时对UDS诊断协议的封装和抽象,在进行德赛/博世雷达标定和固件升级的时候必然会用到这个模块里面的功能。

协议设置
保持在Diagnostics分页下,点击“Diagnostic/ISO TP”菜单,进如诊断设置界面:



诊断子服务
保持在Diagnostics分页,点击”Diagnostic Console”进入诊断控制台,诊断子服务界面封装了(比如进入扩展会话的原始报文是02 10 03 xx xx xx xx xx,但在诊断控制台下,用户只需已关注UDS服务内容10 03,杂项会被自动封装进发送的报文里面)常见的UDS服务,主要用来读取配置字,写入配置字,读取DTC,memory擦写,诊断会话进入等。

查看DTC详情
保持在Diagnostics分页,点击”Fault Memory”进入DTC详情页面,该页面用于判断连接的节点ECU是否有DTC,以及所报DTC的详细信息。
在Fault Memory页面点击按钮“Active Cyclic Update”即可自动刷新出DTC(如存在)。

常用功能串讲
基于模板新建工程
1、打开CANOE,点击File-> New-> 选中CAN其中一个模板-> Create Configuration (这里选择CAN双通道、500k波特率)基于该模板新建工程

2、常用的三个窗口Trace、Configuration、Analysis
Trace:观察总线实时数据
Configuration:CANOE仿真、测试配置
Analysis:信号绘图分析

加载DBC协议读取总线数据
1、先将CANOE物理通道1和CAN总线连接
引脚定义
Pin2:CAN-L
Pin7:CAN-H

2、加载DBC协议


3、点击Trace窗口、点击Start按钮,观察总线数据


如图所示、Trace窗口已经有实时的数据显示

ID发送
1、点击configuration窗口、确保CANOE此时处于停止工作的状态
2、在CAN节点总线位置右键、添加一个CAN信号发送模块

3、在CAN IG窗口空白处右键、选择DBC定义好的ID、或者添加一个普通ID(这里添加DBC定义好的一个ID)


4、ID发送方式有手动、周期、按键触发。可根据自己需要选择

5、CAN IG信号栏可以对ID内的信号值进行修改

6、点击start、后点击ID发送按钮,开始发送报文

7、如下图、ID已经被正确的发送到CAN总线上

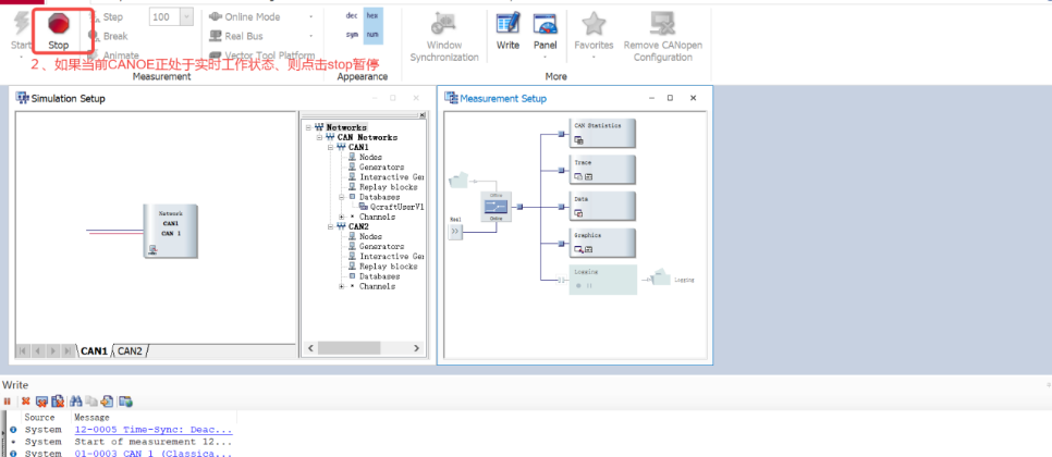
数据保存
1、点击configuration窗口、如果当前CANOE正处于实时工作的状态、则点击Stop暂停工作

2、双击Logging前面的小方块、开启保存功能,并选择保存路径与数据格式

3、保存的数据格式默认是.blf、常用的还有.asc格式,根据自己需要去选择

信号绘图分析
1、先点击Analysis窗口
2、在左侧空白区域右键、点击Add Signals添加想要绘图的信号

3、在信号绘图区域的上方,有信号的测量、分析工具及信号排布、样式选择栏

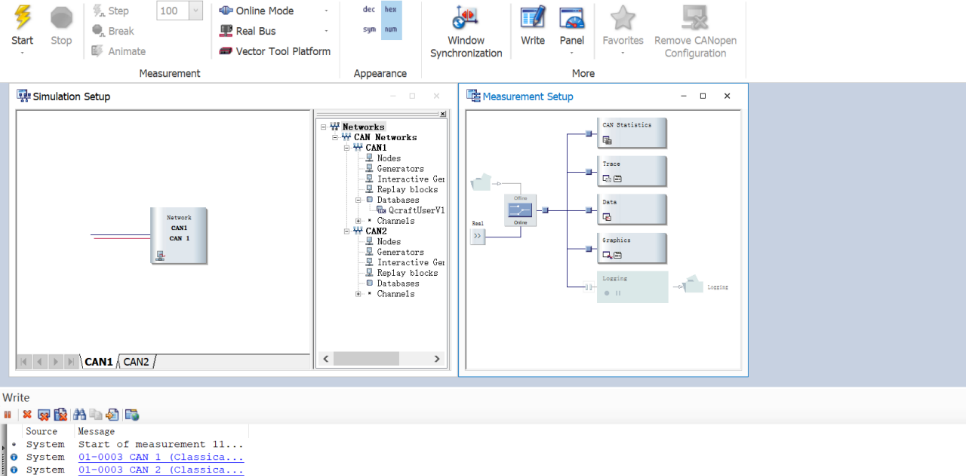
在线数据回放
先点击Simulation分页,进入“Simulation Setup”页面。

在该页面中鼠标放在Network CAN伸出来的两根线上,选择”Insert Replay Block CAN”.

双击ReplayBlock节点,弹出如上图右边界面。在Source file中选择需要回放的Log。

如上图,在Channel Mapping中设置Log中的通道与本工程中的通道对应关系。比如Log中有3个Channel的数据,但是我仅介意Channel 2的数据,且我想通过我的CAN 1发送出去,则将Source2对应到CAN1,其他通道忽略。
发送选择,是只发送Log中RX的数据还是发送TX的数据,还是两种都发。

点击CANOE左上角小雷电图标,开始数据采集。

点击Replay Block节点上的小三角按钮,开始数据回放。

离线数据回放
先点击Analysis分页,再点击Measurement Setup

在弹出的Measurement Setup页面先点击选择开关,选中”Offline”模式,
双击灰色的文件夹图标,选择需要回放的Log文件。
在Offline模式下,软件左上角的小雷电图标会变成小雷电+矩形样式,即start without logging。点击该按钮,其他操作同在线模式一样。



















暂无评论内容