大家好,这次又来给大家更新SD comfyui的节点教程了。这一次我们换一种教程的方式先不介绍各种具体的工作流和插件而是按照节点的方式,一点点把Comfyui里的节点讲透,那今天讲的就是最基础的节点模型加载器了。
一、Comfyui加载器与工作流的关系
根据不同工作流的需求,一个工作流可能会存在多个加载器。例如,当我们想要放大一张图片时,至少需要使用一个放大模型的加载器以及与之配套的工作节点和模型才能实现。一般在安装插件时,会同时安装该插件所需的各种节点,但是相匹配的模型需要自己安装下载,并且随着安装插件数量的增多,采样器的数量也会相应增加。值得一提的是,算网云平台已经内置了市面上几乎所有常用的插件,小白用户无需自行安装,并且每个插件都经过了严格测试,确保能够正常使用。各类插件所带来的加载器将在后续的插件介绍中详细说明,本次重点介绍 Comfyui 自带的模型加载器。
二、Comfyui 自带模型加载器介绍
(一)checkpoint 模型加载器
这是一种较为基础的模型加载器,主要用于加载从各个渠道下载的 ckpt 模型。ckpt 模型的主要作用是控制生成图片的风格。列如,在一样的提示词下,使用专门的动漫风格 ckpt 模型和写实风格 ckpt 模型,所生成图片的效果会截然不同。

(二)checkpoint 模型加载器(仅图像)
此加载器与前一种 checkpoint 模型加载器有所区别。它所加载的模型主要是为视频载入而准备的。例如之前教程中提到的 SVD 加载器,就需要使用这个加载器。

(三)VAE 模型加载器
VAE 模型主要用于控制生成图片的画面色调。一般情况下,我们会使用 ckpt 大模型自带的 VAE,但通过这个节点,我们也可以运用不同的 VAE 模型,从而让生成的图片呈现出不一样的色彩效果,展现出独特的色调魅力。

(四)Lora 模型加载器
在这里可以加载 Lora 模型,它能够控制图片的局部画风以及具体的细节。旁边的简易加载器和普通加载器的区别在于 CLIP 的强度,该强度决定了 lora 对提示词的影响程度。一般情况下,简易加载器使用默认设置即可。lora 模型的强度也就是其权重,一般来说,lora 模型都有其适应的取值区间,过高或过低都会对图片效果产生影响。此外,使用 lora 模型时有两个要点需要注意:一是 lora 模型的使用版本,sd 版本的 lora 要与 sd 版本的 ckpt 模型搭配使用,xl 版本的 lora 则要与 xl 版本的模型相匹配;二是部分 lora 会有其独特的触发词,如果提示词中未包含触发词,就可能导致 Lora 无效的情况发生。

三、简单的 lora 模型并入工作流演示
观前提醒:本教程的使用是建立在使用算网云算力租赁平台提供的SD Comfyui纯净版镜像的基础上展开的,平台的网址会在本文文末展示。
第一,要进入算网云的工作后台界面,这里就像是整个操作的 “控制中枢”。在此,需要进行一系列关键操作。在众多选项中,准确选择 GPU 这一步至关重大,这就如同为后续工作挑选了一个强劲的 “动力引擎”。选好 GPU 后,我们就可以部署所需的镜像了,接着便是耐心等待容器实例的部署。这是一个需要些时间的过程,大家要保持耐心。当看到部署状态显示为 “进行中” 时,就意味着离成功更近了一步,此时可以点击 “Webui” 进入镜像。

第一,需要加载出系统默认的文生图工作流,在默认工作流的基础上对工作流进行调整。PS如果发现没有汉化那就是汉化插件掉了,只需要按F5重新刷新网页即可重新激活汉化插件。

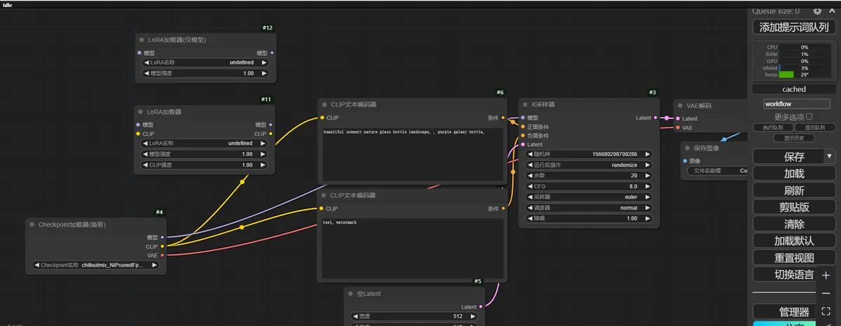
然后,鼠标右键点击新建节点选项,将两种不同的LORA加载去全部都载入出来。

如果用第一种简易的模型就直接吧checkpoint模型的模型和k采样器的模型全部连到LORA加载器上即可,如图所示

当然由于其自身功能的局限性,一般而言使用更多的还是另一种Lora模型加载器,一般而言会在正面提示词和负面提示词中都会用Lora来对图片进行修正,以下就是使用场景比较广泛的双LORA文生图的工作流。

以上就是关于Comfy ui内置加载器节点的具体说明了。本次教程也接近尾声。希望大家通过这次教程,能够对comfyui的各个节点功能有更加深入的理解和掌握。下一次,我们再来为大家介绍comfyui的其他有趣的节点,本次的教程到此结束,下期教程我们再见。
算网云平台网址:www.aicpn.cn


















暂无评论内容