前言
传说前端江湖中藏着一门神秘绝学,号称“一行封神、构造万物”。修炼此技者,可化参数为利刃,塑对象如泥人,挥手间召唤组件千军万马,纵横代码天下。
此技名曰:JavaScript class 构造函数 + 静态工厂方法套路。
今日,在下自寒窗数年闭关修炼之后,终于参悟其中奥义。愿以“类名A”为例,披荆斩棘,拨云见日,助你步入编程武林正道,笑傲 IDE,打怪升级不再靠加班!
简介
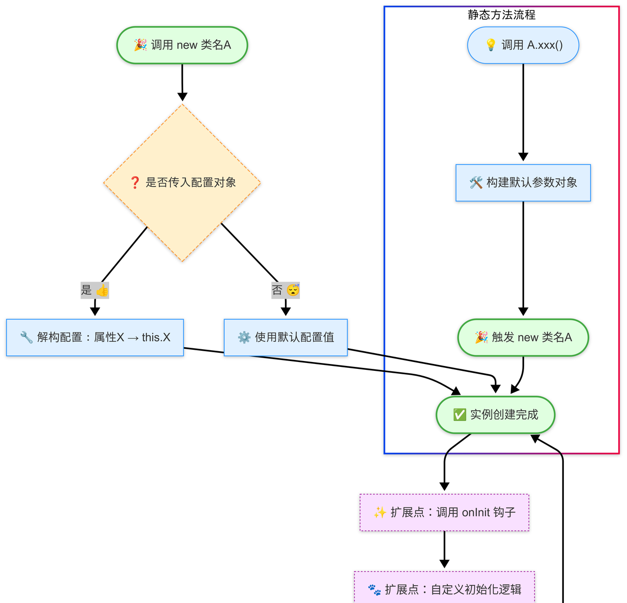
先来一窥此门绝学的真容:

此乃“双修套路”:
构造函数 constructor 灵活接纳对象解构参数,犹如江湖高手的内功深厚,轻松应对复杂局面,四两拨千斤,化繁为简,实在是应变自如。
静态方法 static xxx 则如掌门亲授的秘笈,传授弟子无忧上手的捷径,告别苦练之痛,助你迅速登顶,轻松愉快地走向人生巅峰。
操作步骤
第一步:传入参数的“轻功身法”
首先,掌握对象解构这项轻功身法:

顺序无关紧要,命名为王!即使没有传值,也能由默认值保护你周全,安全、灵活、迅捷。如此轻松,谁能不爱?
第二步:一招制敌的“静态秘籍”
接下来,掌握静态方法的绝世秘籍:

一行代码,封神起步。xxx('星际编程喵') 自动将预设值代入,节省时间,减少精力消耗,犹如风雷出手,迅速击败一切烦恼。
流程图

搞笑故事
昔日江湖有位菜鸟侠,他专心苦修构造函数。某日传参顺序错乱,代码乱若走火入魔。他头顶半桶水,自觉百搭版本,仍遭奇异错误轰击。某次他尝试手写一串参数列表,数量多达五项,结果顺序凌乱不堪,调试过程犹如踩中地雷,一步未慎便惹怒控制台。
一日他邂逅一行神秘语法 { 属性名A = 默认值A } = {} ,瞬间心扉洞开。他遂发现此招可自动补全缺省数据,无论调用方传入何种对象,都在解构阶段填入合理默认值。更妙处在于此法消除参数顺序束缚,调用者只需关注属性含义,无需记忆复杂顺序。
自此菜鸟侠将此招命名为“默认参数解构心法”,并将其与静态工厂方法相结合。他在类中增设 static create 方法,借此一键构建完整对象,使使用者调用时只需调用 A.create(自定义配置) 即可获得标准实例。他经常强调,此法不仅提升可读性,也有助于团队协作时统一参数规范。
故事传开之后,前端界诸多侠士纷纷前来切磋内功。高手指点,要熟练掌握解构赋值细节,深刻理解参数剩余运算符用途,并善于为静态工厂方法编写完善文档与类型注释,使团队同道一眼明白。菜鸟侠将此经验编纂成一部秘籍,名为《构造大师心经》,字里行间兼顾幽默趣味与专业解释,详述心法运用场景、最佳实践要点与性能考量。
适用场景
配置类对象初始化:如用户设置、插件参数。
预设模板类初始化:如 UI 组件、图表配置。
数据模型定义:如 API 数据返回模型。
Builder 模式简化替代:用 static 方法优雅传值。
注意事项
参数名需一致:对象解构对参数名异常敏感。稍有差错,打错一个字,代码等同断了经脉,调试起来如同空手道击破屏幕,恍若与神仙决斗。记住,命名得精准,别让键名失误让你掉进“排错深坑”。
默认值非深克隆:嵌套对象别掉以轻心!如果你将嵌套对象作为默认值,JavaScript 并不会进行深克隆。它只会简单地复制引用,轻则副作用悄悄来袭,重则直接引爆代码宇宙!所以,别让那一层看似不起眼的嵌套,成为你调试时心脏的定时炸弹。
static 方法需命名清晰:给静态方法命名时,请千万别叫个“xxx”。如果真这样上线,老板一定以为你在偷懒摸鱼,心里默默给你打个小红灯。命名得当,方显大将风范,合理且具描述性的名称才是开发者的应有风范。比如: createInstance 远比 doIt 更具可信度。
总结
构造函数乃“内功心法”,静态方法则似“绝世剑招”,一动一静,相辅相成,修得此功,便可于 JavaScript 江湖中从容应对风浪,优雅坐看 bug 飘过。
“类名A”这套设计思路,堪称现代组件化开发中的轻功身法,灵活轻巧,百搭通用。尚未修习者,速速入门;已臻化境者,不妨广传后人,让此绝学代代相传,前端江湖从此不再内卷,只卷代码质量!


















暂无评论内容