由于需要用到APP数据抓包分析,所以本文记录下Fiddler下载安装的流程,以及如果在手机设置代理,成功在fiddler访问手机APP数据。
第一步,下载Fiddler:
Fiddler官网链接:https://www.telerik.com/fiddler,点击【try for free】→【Fiddler Classic】:
![图片[1] - Fiddler下载安装及手机APP抓包设置 - 宋马](https://pic.songma.com/blogimg/20250507/150f65ac1efc420c9839c4331e5f9e1f.png)
填写以下三个信息(一和三可以随便选择一项),然后点击【download for windoes】下载到本地,![图片[2] - Fiddler下载安装及手机APP抓包设置 - 宋马](https://pic.songma.com/blogimg/20250507/c6e2db7baf364e31bf55cc63bde4d912.png)
之后点击FiddlerSetup一步步点击Next安装(同其他安装软件一样,可以修改成自己想要存放的路径)。
第二步,Fiddler初步设置:
1,下载证书到桌面
安装完成后,打开Fiddler,选择【tools】→【options】→进入options设置界面,选择【HTTPS】→勾选所有勾选项,再点击【Actions】→选择第二个【Export Root Certificate to Desktop】将证书导出到桌面,然后桌面上会多一个FiddlerRoot.cer的文件。
![图片[3] - Fiddler下载安装及手机APP抓包设置 - 宋马](https://pic.songma.com/blogimg/20250507/852e0c01bb854e5397f0cb5dc6ed3019.png)
2,将证书导入到Chrome浏览器。
点击谷歌浏览器右上角三个点按钮,打开设置,搜索框输入【证书】搜索,打开【安全】:
![图片[4] - Fiddler下载安装及手机APP抓包设置 - 宋马](https://pic.songma.com/blogimg/20250507/f00098969d5b4ec88be2c041654da036.png)
下滑找到【管理证书】:
![图片[5] - Fiddler下载安装及手机APP抓包设置 - 宋马](https://pic.songma.com/blogimg/20250507/34b311b8b2d44aa18829c08e6436dc05.png)
点击打开,选择【受信任的根证书颁发机构】,点击导入,将桌面的FiddlerRoot.cer证书导入到谷歌浏览器

导入完毕后,关闭Fiddler和chrome浏览器,再重新打开Fiddler和chrome浏览器,此时可以在chrome浏览器中截取到HTTPS请求。(注意一定要重启才会生效)。
三,APP抓包设置
1,打开Fiddler,选择【tools】→【options】→进入options设置界面,选择【Connections】→勾选【Allow remote computers to connect】,记住端口号8888,点击ok
![图片[6] - Fiddler下载安装及手机APP抓包设置 - 宋马](https://pic.songma.com/blogimg/20250507/6db12bf6deb349aba6fe97db7cb33ad5.png)
2,设置手机代理,在手机上安装fiddler证书
先win+R输入cmd打开命令行窗口,输入ipconfig,得到自己的本机ip:
![图片[7] - Fiddler下载安装及手机APP抓包设置 - 宋马](https://pic.songma.com/blogimg/20250507/516fa9126ce146beb7e8a5485f39d992.png)
假设你的ip为192.168.192.168,保证你的手机wifi和电脑ip处于同一网段,打开手机网络设置(以华为手机为例),进入【设置】,点击【WLAN】,长按已连接的wifi,点击【修改网络】,将代理改为【手动】,服务器主机名填写为你的电脑ip:192.168.192.168,服务器端口填写8888,然后保存。

之后在手机浏览器输入http://192.168.192.168:8888,得到以下界面:

点击蓝色字体【FiddlerRoot certificate】,下载证书到手机;然后访问手机浏览器下载路径,找到FiddlerRoot.cer文件,点击打开,为证书命名ceshi,,凭据用途保持【VPN和应用】默认项,然后点击确定,会弹出toast提示安装ceshi成功,即表示在手机安装证书成功。
3,在手机端打开APP应用,验证Fiddler抓包是否成功。
Fiddler会捕获非常多的请求,如果想对请求做出过滤,比如只想捕获手机端的请求,可以选择【tools】→【options】→进入options设置界面,选择【HTTPS】→在Decrypt HTTPS traffic这一栏,选中【from remote clients only】,则会过滤掉除手机端的其他请求。
![图片[8] - Fiddler下载安装及手机APP抓包设置 - 宋马](https://pic.songma.com/blogimg/20250507/a71cd8a3e7ce4a7b98cdd35acfe6066e.png)
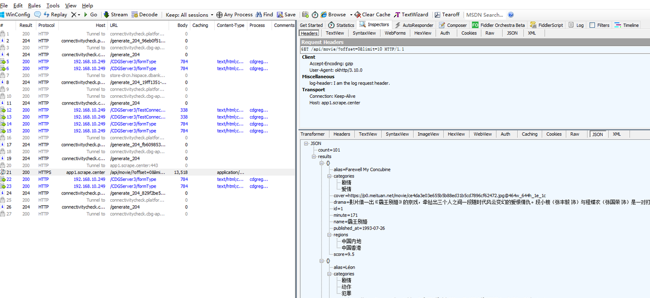
打开一个APP,查看url请求,可以看到HTTPS数据和APP数据都被捕获:
![图片[9] - Fiddler下载安装及手机APP抓包设置 - 宋马](https://pic.songma.com/blogimg/20250507/563c04908e4849b7ae3f696c785ca3b8.png)
然后就可以开始愉快的抓包旅程啦





















暂无评论内容